Zusammenfassung

Die vorliegende Spezifikation eines Metadatenmodells wurde für die Beschreibung von Umweltverträglichkeitsprüfungen entwickelt, mit dem Ziel, diese über ein Metadaten-Informationssystem recherchierbar und editierbar machen zu können. Als Basis dienen die Standards von DCAT-AP sowie DCAT-AP.de. Soweit Begriffe aus existierenden Vokabularen mit adäquaten Bedeutungen existieren, wurden diese verwendet, wie z.B. dct:title und foaf:homepage. Sofern keine passenden Begriffe vorhanden waren, wurden eigene Begriffe ergänzt, um die speziellen Sachverhalte bei UVP-Verfahren abbilden zu können, z.B. eia:number für die UVP-Nummern.

Dieses Dokument ist ein Entwurf einer potentiellen Spezifikation zur Beschreibung von Metadaten zu UVP-Verfahren.

Einführung

Das Online-Zugangsgesetz (OZG) aus dem Jahr 2017 verpflichtet Bund, Länder und Gemeinden bis spätestens Ende 2022 ihre Verwaltungsleistungen auch elektronisch über Verwaltungsportale anzubieten und diese miteinander zu einem Portalverbund zu verknüpfen. Im Rahmen der OZG Verwaltungsleistungen "Beteiligungsverfahren nach dem Baugesetzbuch, dem Raumordnungsgesetz und in der Planfeststellung" und "Einstellen von raumbezogenen Planwerken in das Internet" wird eine Metadaten-Infrastruktur entwickelt, um Planwerke des allgemeinen und des besonderen Städtebaurechtes, der Raumordnung bzw. Planwerke, die Vorhaben beschreiben, die einer Planfeststellung bedürfen, manuell und automatisiert verwalten zu können. Das hier beschriebene Metadatenmodell stellt die Basis für die Metadaten-Infrastruktur dar.

Definitionen und Terminologie

Verwendete Spezifikationen

Das vorliegende Metadatenmodell baut auf das europäische Metadatenaustauschschema DCAT-AP auf und erweitert dieses mit einzelnen Klassen und Eigenschaften. In DCAT bzw. DCAT-AP wird auf Klassen und Eigenschaften vieler anderer Vokabulare zurückgegriffen, insbesondere Dublin Core DCTERMS. Weiterhin wurde für den deutschen Nutzungskontext die standardkonforme Anpassung DCAT-AP.de entwickelt. Diese hat den Zweck des Austauschs von Metadaten offener Verwaltungsdaten für deutsche Open Data-Portale (https://www.dcat-ap.de). Im vorliegenden Modell wird, soweit vorhanden, auf Klassen und Eigenschaften zurückgegriffen, wie sie in der aktuellen Spezifikation DCAT-AP.de definiert sind.

Namensräume und Präfixe auf die im vorliegenden Datenmodell zurückgegriffen wird, sind in der folgenden Tabelle aufgelistet.

Präfix Namensraum
adms http://www.w3.org/ns/adms#
dcat http://www.w3.org/ns/dcat#
dct http://purl.org/dc/terms/
dctype http://purl.org/dc/dcmitype/
eia http://specs.uvp-verbund.de/eia/
foaf http://xmlns.com/foaf/0.1/
locn http://www.w3.org/ns/locn#
rdf http://www.w3.org/1999/02/22-rdf-syntax-ns#
rdfs http://www.w3.org/2000/01/rdf-schema#
skos http://www.w3.org/2004/02/skos/core#
time http://www.w3.org/2006/time#
vcard http://www.w3.org/2006/vcard/ns#
xsd http://www.w3.org/2001/XMLSchema#

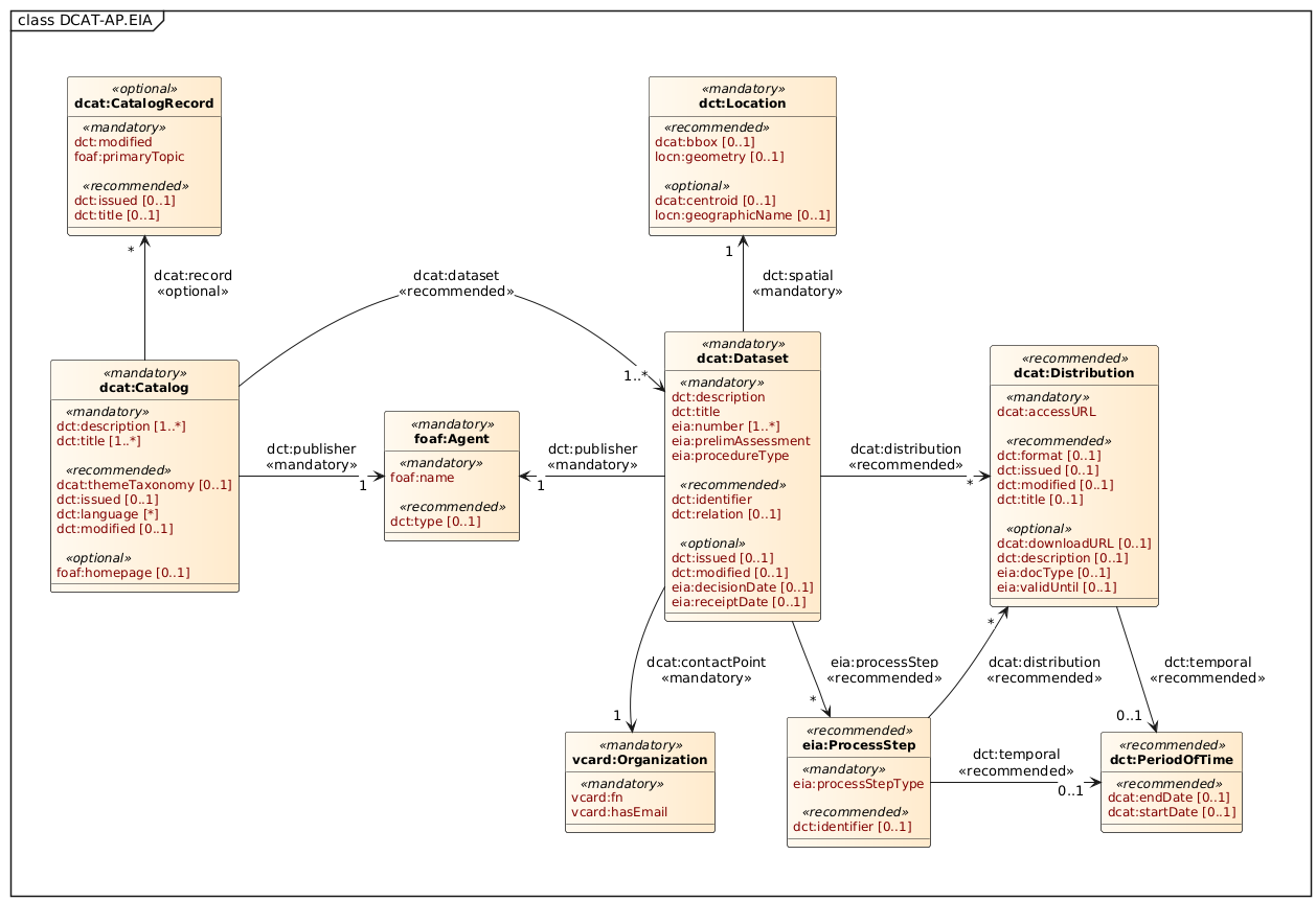
UML-Diagramm

Das UML-Diagramm des DCAT-AP.EIA-Datenmodells.

UML-Diagramm der DCAT-AP-Klassen einschließlich der DCAT-AP.EIA Erweiterungen
UML-Diagramm der verwendeten DCAT-AP-Klassen sowie der DCAT-AP.EIA Erweiterungen

Spezifikation des Vokabulars

Klasse: Katalog

URI der Klasse: dcat:Catalog
Verbindlichkeit: Verpflichtend
Definition: Eine Sammlung oder Quelle, welche die beschriebenen Datensätze, Datenservices oder Kataloge zur Verfügung stellt
Anwendungshinweis: Ein web-basierter Datenkatalog wird i.d.R. durch eine Instanz dieser Klasse repräsentiert.

Eigenschaft: Titel

URI: dct:title
Verbindlichkeit: Verpflichtend
Definition: Name / Bezeichnung des Katalogs, Freitext
Typ/Wertebereich: rdfs:Literal
Anwendungshinweis: Diese Eigenschaft bezeichnet den einem Katalog zugewiesenen Titel. Sie kann für parallele Sprachversionen des Katalogtitels wiederholt werden.

Eigenschaft: Beschreibung

URI: dct:description
Verbindlichkeit: Verpflichtend
Definition: Beschreibung des Katalogs, Freitext
Typ/Wertebereich: rdfs:Literal
Anwendungshinweis: Diese Eigenschaft enthält eine Beschreibung des Kataloges als Freitext. Sie kann für parallel existierende Sprachversionen der Katalogbeschreibung wiederholt werden.

Eigenschaft: Herausgeber

URI: dct:publisher
Verbindlichkeit: Verpflichtend
Definition: Diejenige Stelle / Organisation, die für die Bereitstellung des Katalogs verantwortlich ist.
Typ/Wertebereich: foaf:Agent
Anwendungshinweis: Es wird empfohlen, Ressourcen vom Typ foaf:Agent für diese Eigenschaft zu verwenden.

Eigenschaft: Homepage

URI: foaf:homepage
Verbindlichkeit: Optional
Definition: Homepage des Katalogs (Webdokument, idR als HTML verfügbar)
Typ/Wertebereich: foaf:Document
Anwendungshinweis: Diese Eigenschaft verweist auf eine Homepage, welche die zentrale Homepage des Kataloges ist.

Eigenschaft: Veröffentlichungsdatum

URI: dct:issued
Verbindlichkeit: Empfohlen
Definition: Datum der Herausgabe / Veröffentlichung des Katalogs
Typ/Wertebereich: rdfs:Literal als xsd:date oder xsd:dateTime
Anwendungshinweis: Diese Eigenschaft enthält das Datum der Herausgabe/Emission (z.B. in Form einer Veröffentlichung) des Katalogs.

Eigenschaft: Veränderungsdatum

URI: dct:modified
Verbindlichkeit: Empfohlen
Definition: Datum, an dem der Katalog zuletzt verändert, aktualisiert oder modifiziert wurde.
Typ/Wertebereich: rdfs:Literal als xsd:date oder xsd:dateTime

Eigenschaft: Sprache

URI: dct:language
Verbindlichkeit: Empfohlen
Definition: Sprache des Katalogs, in der die Textelemente der Metadaten verfasst sind (z.B. Titel, Beschreibung).
Typ/Wertebereich:

dct:LinguisticSystem

Anwendungshinweis: Die Eigenschaft kann wiederholt werden, falls die Datensätze in mehreren Sprachen vorhanden sind.

Eigenschaft: Kategorien

URI: dcat:themeTaxonomy
Verbindlichkeit: Empfohlen
Definition: Schema zur Klassifizierung der im Katalog verzeichneten Datensätze
Typ/Wertebereich: skos:ConceptScheme
Anwendungshinweis:

Diese Eigenschaft verweist auf das Schema mit dem die dem Katalog zugewiesenen Datenstrukturen in Form von Kategorien klassifiziert werden.

Eigenschaft: Dataset

URI: dcat:dataset
Verbindlichkeit: Empfohlen
Definition: Eine logische Entität, welche die veröffentlichten Informationen repräsentiert. Verknüpft den Katalog mit einem Datensatz, welcher somit Teil des Katalogs wird.
Typ/Wertebereich: dcat:Dataset
Anwendungshinweis: Ein Datensatz beschreibt ein UVP-Verfahren jeglichen Verfahrenstyps.

Eigenschaft: Dataset

URI: dcat:record
Verbindlichkeit: Optional
Definition: Diese Eigenschaft bezieht sich auf den Katalogeintrag, welcher Teil des Kataloges ist.
Typ/Wertebereich: dcat:CatalogRecord

Klasse: Katalogeintrag

URI der Klasse: dcat:CatalogRecord
Verbindlichkeit: Optional
Definition: Die Beschreibung des Eintrags in einem Katalog.
Anwendungshinweis: Diese optionale Klasse kann verwendet werden für Kataloge, bei denen eine Unterscheidung gemacht werden soll oder muss zwischen den Metadaten eines Datensatzes und Metadaten über den Eintrag des Datensatzes in den Katalog.

Eigenschaft: Aktualisierungs- oder Veränderungsdatum

URI: dct:modified
Verbindlichkeit: Verpflichtend
Definition: Datum der letzten Aktualisierung oder Modifikation des Katalogeintrags
Typ/Wertebereich: rdfs:Literal als xsd:date oder xsd:dateTime

Katalogeintrag

URI: foaf:primaryTopic
Verbindlichkeit: Verpflichtend
Definition: Diese Eigenschaft verknüpft den Katalogeintrag mit dem im Eintrag beschriebenen dcat:Dataset
Typ/Wertebereich: dcat:Dataset

Eigenschaft: Titel

URI: dct:title
Verbindlichkeit: Empfohlen
Definition: Name / Bezeichnung des Katalogeintrags als Freitext
Typ/Wertebereich: rdfs:Literal

Eigenschaft: Veröffentlichungsdatum

URI: dct:issued
Verbindlichkeit: Empfohlen
Definition: Datum an dem der Katalogeintrag erstellt wurde
Typ/Wertebereich: rdfs:Literal als xsd:date oder xsd:dateTime
Anwendungshinweis: Diese Eigenschaft enthält das Datum an dem der Katalogeintrag im Katalog erstellt wurde.

Klasse: Datensatz

URI der Klasse: dcat:Dataset
Verbindlichkeit: Verpflichtend
Definition: Eine logische Entität, welche die veröffentlichten Informationen repräsentiert
Anwendungshinweis: Im vorliegenden Anwendungsfall beschreibt ein Datensatz ein UVP-Verfahren jeglichen Verfahrenstyps.

Eigenschaft: Titel

URI: dct:title
Verbindlichkeit: Verpflichtend
Definition: Name / Bezeichnung des Datensatzes als Freitext
Typ/Wertebereich: rdfs:Literal

Eigenschaft: Beschreibung

URI: dct:description
Verbindlichkeit: Verpflichtend
Definition: Beschreibung des Datensatzes als Freitext
Typ/Wertebereich: rdfs:Literal

Eigenschaft: Herausgeber

URI: dct:publisher
Verbindlichkeit: Verpflichtend
Definition: Diejenige Stelle / Organisation, die für die Bereitstellung des Datensatzes verantwortlich ist.
Typ/Wertebereich: foaf:Agent
Anwendungshinweis: Es wird empfohlen, Ressourcen vom Typ foaf:Agent für diese Eigenschaft zu verwenden.

Eigenschaft: Veröffentlichungsdatum

URI: dct:issued
Verbindlichkeit: Optional
Definition: Datum der Herausgabe / Veröffentlichung des Datensatzes
Typ/Wertebereich: rdfs:Literal als xsd:date oder xsd:dateTime
Anwendungshinweis: Diese Eigenschaft enthält das Datum der Herausgabe/Emission (z.B. in Form einer Veröffentlichung) des Datensatzes

Eigenschaft: Aktualisierungs- oder Veränderungsdatum

URI: dct:modified
Verbindlichkeit: Optional
Definition: Datum der letzten Aktualisierung oder Modifikation des Datensatzes
Typ/Wertebereich: rdfs:Literal als xsd:date oder xsd:dateTime

Eigenschaft: Identifikator

URI: dct:identifier
Verbindlichkeit: Empfohlen
Definition: Eineindeutiger Identifikator des Datensatzes im Kontext des UVP-Katalogs
Typ/Wertebereich: rdfs:Literal

Eigenschaft: Ansprechpartner

URI: dcat:contactPoint
Verbindlichkeit: Verpflichtend
Definition: Ansprechpartner zum Datensatz. Die Benutzung von vCard wird erwartet.
Typ/Wertebereich: vcard:Organization
Anwendungshinweis: Der Ansprechpartner stellt im UVP Anwendungsfall die verfahrensführende Behörde dar. Die erwarteten Eigenschaften sind unter Klasse: Organisation (Kind) zu finden.

Eigenschaft: UVP Nummer

URI: eia:number
Verbindlichkeit: Verpflichtend
Definition: UVP Nummer nach UVPG
Typ/Wertebereich: rdfs:Literal
Anwendungshinweis: Eine UVP Nummer ist für UVP Verfahren verpflichtend anzugeben. Diese Eigenschaft kann mehrfach auftreten, da einem UVP-Verfahren mehrere UVP Nummern zugeordnet sein können.

Eigenschaft: UVP Verfahrensart

URI: eia:procedureType
Verbindlichkeit: Verpflichtend
Definition: Art des UVP Verfahrens
Typ/Wertebereich: rdfs:Resource
Anwendungshinweis: Mit dieser Eigenschaft werden die Verfahren nach ihrer Art kategorisiert, z.B. Linienbestimmung, Zulassungsverfahren. Die möglichen Verfahrensarten sind durch eine Codeliste festgelegt. Der zu verwendende IRI in der rdf:resource setzt sich zusammen aus https://specs.uvp-verbund.de/resource/procedureType# und dem gewünschten Codelistenwert.

Eigenschaft: Vorprüfung durchgeführt

URI: eia:prelimAssessment
Verbindlichkeit: Verpflichtend
Definition: Erfasst, ob eine Vorprüfung durchgeführt wurde oder nicht.
Typ/Wertebereich: rdfs:Literal
Anwendungshinweis: Eine Vorprüfung dient der Feststellung der UVP-Pflicht. Mit dieser Eigenschaft wird erfasst, ob eine Vorprüfung durchgeführt wurde oder nicht.

Eigenschaft: Datum der Entscheidung

URI: eia:decisionDate
Verbindlichkeit: Optional
Definition: Datum der Entscheidung über die Zulassung oder Ablehnung des Vorhabens
Typ/Wertebereich: rdfs:Literal als xsd:date oder xsd:dateTime

Eigenschaft: Datum des Antragseingangs

URI: eia:receiptDate
Verbindlichkeit: Optional
Definition: Datum an dem der Antrag eingegangen ist
Typ/Wertebereich: rdfs:Literal als xsd:date oder xsd:dateTime

Eigenschaft: Raumbezug

URI: dct:spatial
Verbindlichkeit: Verpflichtend
Definition: Raumbezug des Datensatzes
Typ/Wertebereich: dct:Location
Anwendungshinweis: Ein räumlicher Bereich oder ein bezeichneter Ort. Er kann durch ein kontrolliertes Vokabular oder mit geographischen Koordinaten repräsentiert werden. Im letzteren Fall wird die Verwendung des Core Location Vocabulary empfohlen, wie in der GeoDCAT-AP-Spezifikation beschrieben

Eigenschaft: Distribution

URI: dcat:distribution
Verbindlichkeit: Empfohlen
Definition: Distribution
Typ/Wertebereich: dcat:Distribution
Anwendungshinweis: Diese Eigenschaft verknüpft den Datensatz mit einer verfügbaren Distribution.

Eigenschaft: Verfahrensschritt

URI: eia:processStep
Verbindlichkeit: Empfohlen
Definition: Verfahrensschritt
Typ/Wertebereich: eia:ProcessStep
Anwendungshinweis: Diese Eigenschaft verknüpft den Datensatz (das UVP Vorhaben) mit einem Verfahrensschritt.

Eigenschaft: Originaler Datensatz-Identifikator

URI: dct:relation
Verbindlichkeit: Empfohlen
Definition: Verweis auf den ursprünglichen Datensatz.
Typ/Wertebereich: rdfs:Resource
Anwendungshinweis: Über diese Eigenschaft kann eine Verknüpfung mit einem ursprünglichen Verfahren aus einem anderen System dargestellt werden.

Klasse: Distribution

URI der Klasse: dcat:Distribution
Verbindlichkeit: Empfohlen
Definition: Eine Repräsentation eines Datensatzes in einem bestimmten Format
Anwendungshinweis: Die Distribution stellt die generelle Verfügbarkeit eines Datensatzes dar aber beinhaltet nicht zwangsweise eine Zugangsmöglichkeit zu den Daten wie z.B.durch direkten Download, API, oder durch eine Internetseite. Die Benutzung der Eigenschaft dcat:downloadURL zeigt eine direkt herunterladbare Distribution an.

Eigenschaft: access URL

URI: dcat:accessURL
Verbindlichkeit: Verpflichtend
Definition: URL der Ressource die den Zugang zu einer Distribution des Datensatzes bietet (z.B. landing page)
Typ/Wertebereich: rdfs:Resource
Anwendungshinweis:

Die mit der Zugangs-URL erreichbare Ressource kann Informationen zur Verfügung stellen, wie die Distribution erreicht werden kann oder direkt auf eine Datei verweisen, die die Daten im angegebenen Format beinhaltet.

dcat:accessURL sollte für die URL eines Services oder eines Ortes benutzt werden, der Zugang zu dieser Distribution bietet, typischerweise durch ein digitales Formular, eine Anfrage oder einen API Abruf.

dcat:downloadURL ist für direkte Links zu herunterladbaren Ressourcen zu bevorzugen.

Eigenschaft: download URL

URI: dcat:downloadURL
Verbindlichkeit: Optional
Definition: URL der Ressource die den Zugang zu einer Distribution des Datensatzes bietet. (Z.B. landing page)
Typ/Wertebereich: rdfs:Resource
Anwendungshinweis: Diese Eigenschaft enthält eine URL-Adresse, welche einen direkten Zugriff/Link auf die herunterladbare Datei im beschriebenen Format liefert.

Eigenschaft: Titel

URI: dct:title
Verbindlichkeit: Empfohlen
Definition: Name / Bezeichnung der Distribution als Freitext
Typ/Wertebereich: rdfs:Literal

Eigenschaft: Beschreibung

URI: dct:description
Verbindlichkeit: Optional
Definition: Beschreibung der Distribution als Freitext
Typ/Wertebereich: rdfs:Literal

Eigenschaft: Veröffentlichungsdatum

URI: dct:issued
Verbindlichkeit: Empfohlen
Definition: Datum der Herausgabe / Veröffentlichung der Distribution
Typ/Wertebereich: rdfs:Literal als xsd:date oder xsd:dateTime
Anwendungshinweis: Diese Eigenschaft enthält das Datum der Herausgabe/Emission (z.B. in Form einer Veröffentlichung) der Distribution.

Eigenschaft: Veränderungsdatum

URI: dct:modified
Verbindlichkeit: Empfohlen
Definition: Aktualisierungs- bzw. Veränderungsdatum der Distribution
Typ/Wertebereich: rdfs:Literal als xsd:date oder xsd:dateTime
Anwendungshinweis: Diese Eigenschaft erfasst das Datum der letzten Aktualisierung bzw. Modifikation der Distribution.

Eigenschaft: Dokumententyp

URI: eia:docType
Verbindlichkeit: Optional
Definition: Art eines Dokuments im Zusammenhang mit UVP-Verfahren
Typ/Wertebereich: rdfs:Resource
Anwendungshinweis: Über den Dokumententyp wird die Art der verfügbaren Dokumente ausgedrückt, die zu einem UVP-Verfahren zur Verfügung gestellt werden können, wie z.B. Auslegungsinformationen ("announcement"), Berichte und Emfpehlungen ("reportsRecommendation") oder Entscheidungen ("decision"). Die Arten von Dokumenten sind durch eine Codeliste definiert. Der zu verwendende IRI in der rdf:resource setzt sich zusammen aus https://specs.uvp-verbund.de/resource/docType# und dem gewünschten Codelistenwert.

Eigenschaft: Gültig bis

URI: eia:validUntil
Verbindlichkeit: Optional
Definition: Datum, bis zu dem die Distribution gültig bzw. veröffentlicht ist.
Typ/Wertebereich: rdfs:Literal als xsd:date oder xsd:dateTime

Eigenschaft: Format

URI: dct:format
Verbindlichkeit: Empfohlen
Definition: Format, in dem die Distribution zur Verfügung steht.
Typ/Wertebereich: dct:MediaTypeOrExtent

Eigenschaft: Zeitbezug

URI: dct:temporal
Verbindlichkeit: Empfohlen
Definition: Zeitraum, in dem die Distribution zur Verfügung steht oder Zeitpunkt, ab dem oder bis zu dem die Distribution zur Verfügung steht.
Typ/Wertebereich: dct:PeriodOfTime
Anwendungshinweis: Über diese Eigenschaft kann der Zeitraum, in dem eine Distribution verfügbar sein soll, definiert werden.

Klasse: Verfahrensschritt

URI der Klasse: eia:ProcessStep
Verbindlichkeit: Empfohlen
Definition: Verfahrensschritt
Anwendungshinweis Eine Instanz dieser Klasse bildet einen Verfahrensschritt ab.

Eigenschaft: Identifikator

URI: dct:identifier
Verbindlichkeit: Empfohlen
Definition: Eineindeutiger Identifikator des Verfahrensschrittes
Typ/Wertebereich: rdfs:Literal
Anwendungshinweis: ...

Eigenschaft: Art des Verfahrensschrittes

URI: eia:processStepType
Verbindlichkeit: Verpflichtend
Definition: Art des Verfahrensschrittes bei UVP Verfahren
Typ/Wertebereich: rdfs:Resource
Anwendungshinweis: Mit dieser Eigenschaft wird die Art des Verfahrensschrittes bei UVP-Verfahren beschrieben. Die möglichen Arten von Verfahrensschritten sind durch eine Codeliste definiert. Der zu verwendende IRI in der rdf:resource setzt sich zusammen aus https://specs.uvp-verbund.de/resource/processStepType# und dem gewünschten Codelistenwert.

Eigenschaft: Distribution

URI: dcat:distribution
Verbindlichkeit: Empfohlen
Definition: Distribution
Typ/Wertebereich: dcat:Distribution
Anwendungshinweis: Diese Eigenschaft verknüpft den Verfahrensschritt mit einer verfügbaren Distribution.

Eigenschaft: Zeitbezug

URI: dct:temporal
Verbindlichkeit: Empfohlen
Definition: Zeitbezug des Verfahrensschrittes
Typ/Wertebereich: dct:PeriodOfTime
Anwendungshinweis: Diese Eigenschaft verknüpft den Verfahrensschritt mit einem Zeitraum.

Klasse: Zeitraum

URI der Klasse: dct:PeriodOfTime
Verbindlichkeit: Empfohlen
Definition: Zeitraum der durch einen Anfang und ein Ende definiert ist.
Anwendungshinweis: Start und Ende des Zeitraums SOLLTEN durch die Eigenschaften dcat:startDate oder time:hasBeginning, und dcat:endDate oder time:hasEnd beschrieben werden. Das Intervall kann auch offen sein, d.h. nur ein Start- oder nur ein Enddatum haben.

Eigenschaft: Startdatum

URI: dcat:startDate
Verbindlichkeit: Empfohlen
Definition: Startdatum des Zeitraums
Domain: dct:PeriodOfTime
Typ/Wertebereich: rdfs:Literal als xsd:gYear, xsd:gYearMonth, xsd:date oder xsd:dateTime.

Eigenschaft: Enddatum

URI: dcat:endDate
Verbindlichkeit: Empfohlen
Definition: Enddatum des Zeitraums
Domain: dct:PeriodOfTime
Typ/Wertebereich: rdfs:Literal als xsd:gYear, xsd:gYearMonth, xsd:date oder xsd:dateTime.

Klasse: Raumbezug

URI der Klasse: dct:Location
Verbindlichkeit: Verpflichtend
Definition: Ein räumlicher Bereich oder ein bezeichneter Ort.
Anwendungshinweis: Die Eigenschaft kann durch ein kontrolliertes Vokabular oder mit geographischen Koordinaten repräsentiert werden.

Eigenschaft: Geometrie

URI: locn:geometry
Verbindlichkeit: Empfohlen
Definition: Beschreibt die Geometrie einer Ressource.
Typ/Wertebereich: rdfs:Literal
Anwendungshinweis: Bewusst generisch gehalten um verschiedene geometrische Kodierungen zu erlauben. So könnte die Geometrie z.B. als WKT (geosparql:asWKT) kodiert werden.

Eigenschaft: Bounding Box

URI: dcat:bbox
Verbindlichkeit: Empfohlen
Definition: Die Bounding Box einer Ressource.
Typ/Wertebereich: rdfs:Literal
Anwendungshinweis: Bewusst generisch gehalten um verschiedene geometrische Kodierungen zu erlauben. So könnte die Geometrie z.B. als WKT (geosparql:asWKT) kodiert werden.

Eigenschaft: Geografisches Zentrum

URI: dcat:centroid
Verbindlichkeit: Optional
Definition: Das geografische Zentrum (Schwerpunkt) einer Ressource.
Typ/Wertebereich: rdfs:Literal
Anwendungshinweis: Bewusst generisch gehalten um verschiedene geometrische Kodierungen zu erlauben. So könnte die Geometrie z.B. als WKT (geosparql:asWKT) kodiert werden.

Eigenschaft: Benennung

URI: locn:geographicName
Verbindlichkeit: Optional
Definition: Bevorzugte Bezeichnung des Ortes
Typ/Wertebereich: rdfs:Literal

Klasse: Organisation (Agent)

URI der Klasse: foaf:Agent
Verbindlichkeit: Verpflichtend
Definition: Eine Stelle oder Person, welche mit Katalogen und Datensätzen in unterschiedlichen Rollenausprägungen assoziiert ist.
Anwendungshinweis:

Eigenschaft: Name

URI: foaf:name
Verbindlichkeit: Verpflichtend
Definition: Diese Eigenschaft enthält den Namen der verantwortlichen Stelle.
Typ/Wertebereich: rdfs:Literal

Eigenschaft: Typ

URI: dct:type
Verbindlichkeit: Empfohlen
Definition: Diese Eigenschaft bezieht sich auf den Typ der verantwortlichen Stelle, die die Ressource bereitstellt.
Typ/Wertebereich: skos:Concept; zu beachten sind hier die Vorgaben aus DCAT-AP.de zum zulässigen ADMS Vokabular (siehe auch den entsprechenden Eintrag im Konventionenhandbuch)

Klasse: Organisation (Kind)

URI der Klasse: vcard:Organization
Verbindlichkeit: Verpflichtend
Definition: Eine Stelle oder Person, welche mit Katalogen und Datensätzen in unterschiedlichen Rollenausprägungen assoziiert ist.
Anwendungshinweis: Untenstehend werden nur die für den UVP-Verwendungszweck verpflichtenden Eigenschaften aufgelistet. Eine vollständige Übersicht über die vcard-Eigenschaften findet sich unter https://www.rfc-editor.org/rfc/rfc6350.html

Eigenschaft: Name

URI: vcard:fn
Verbindlichkeit: Verpflichtend
Definition: Diese Eigenschaft enthält den Namen der verantwortlichen Stelle.
Typ/Wertebereich: rdfs:Literal

Eigenschaft: E-Mailadresse

URI: vcard:hasEmail
Verbindlichkeit: Verpflichtend
Definition: Diese Eigenschaft enthält die E-Mailadresse der verantwortlichen Stelle.
Typ/Wertebereich: rdfs:Literal
Anwendungshinweis: Durch die E-Mailadresse wird die Organisation eindeutig identifiziert.

Verwendete Codelisten

Im Folgenden sind die innerhalb dieses Datenmodells verwendeten Codelisten dokumentiert.

Codeliste für die Arten von UVP-Verfahren

Code Beschreibung
approvalProcedure Zulassungsverfahren
spatialPlanningProcedure Vorgelagerte Verfahren - Raumordnungsverfahren
routeDetermination Vorgelagerte Verfahren - Linienbestimmung
negPrelimScreening Vorprüfung, negativ
foreignProcedure Ausländische Vorhaben

Codeliste für Dokumententypen von UVP-Verfahren

Code Beschreibung
announcement Auslegungsinformationen
eiaReport UVP Bericht / Antragsunterlagen
reportsRecommendation Berichte und Empfehlungen
additionalDocuments Weitere Unterlagen
hearingInformation Informationen zum Erörterungstermin
decision Entscheidung

Codeliste für Arten von Verfahrensschritten bei UVP-Verfahren

Code Beschreibung
publicDisclosure Öffentliche Auslegung
publicHearing Erörterungstermin
approvalDecision Entscheidung über die Zulassung